Cas d'usage
L'outil du quotidien pour vos activités d'architecte
Partager la vision d'entreprise
Un cadre structuré vous permet de partager efficacement la vision stratégique avec l’ensemble des parties prenantes de l’entreprise.
En facilitant la visualisation des objectifs et des structures de l’entreprise à travers des cartographies d’architecture claires et compréhensibles, SmartEA devient le pivot de la communication interne.
Cela permet non seulement d’aligner les équipes sur les objectifs communs mais aussi de promouvoir une culture de transparence et de collaboration au sein de l’organisation.
Voir aussi :
Gérer le décommissionnement technique et technologique
Organisez les actions de remédiation grâce à une vue d’ensemble de l’architecture IT qui met en évidence les composants obsolètes ou problématiques.
La plateforme Obeo SmartEA est conçue pour aider les organisations à identifier, évaluer et résoudre efficacement leur dette technique et technologique.
Cela contribue à maintenir un écosystème IT agile et performant, capable de soutenir les ambitions de l’entreprise à long terme.
Voir aussi :
Analyser et optimiser des coûts
Obeo SmartEA vous aide à mieux comprendre les structures de coûts au sein de l’architecture d’entreprise.
En permettant de renseigner les informations sur les coûts des ressources, des processus et des technologies utilisées, Obeo SmartEA aide à déceler les sources potentielles d’économies.
En fournissant des recommandations basées sur des données précises, Obeo SmartEA guide les entreprises vers une gestion plus économe et efficace de leurs ressources.
Voir aussi :
Mesurer et comprendre les écarts aux objectifs
Identifiez les écarts avec les objectifs stratégiques et leurs impacts sur l’architecture globale.
En fournissant des outils d’analyse et de visualisation, Obeo SmartEA permet aux entreprises de mesurer avec précision les écarts par rapport à leurs objectifs stratégiques et d’en comprendre les causes profondes.
Cette compréhension fine des déviations facilite l’élaboration de plans d’action ciblés pour rectifier le cap et atteindre les objectifs fixés.
Résoudre la dette fonctionnelle et organisationnelle
Identifiez les ressources et les structures organisationnelles qui ne sont plus alignées avec les objectifs stratégiques.
Grâce à une mise en correspondance entre les objectifs stratégiques de l’entreprise et l’organisation sur laquelle elle s’appuie, Obeo SmartEA facilite l’identification des redondances, et des opportunités d’amélioration.
Cela permet aux entreprises de réaligner leurs processus et leur organisation pour maximiser l’efficacité et la réactivité.
Identifier et évaluer les adhérences entre domaines
Mettez en lumière les points de friction et les opportunités de synergies.
Obeo SmartEA fournit des outils avancés pour cartographier et évaluer les interactions et dépendances entre différents domaines d’activité.
Cela permet de mieux comprendre l’architecture d’entreprise, les coopérations entre les domaines et de prendre des décisions éclairées concernant les initiatives de transformation.
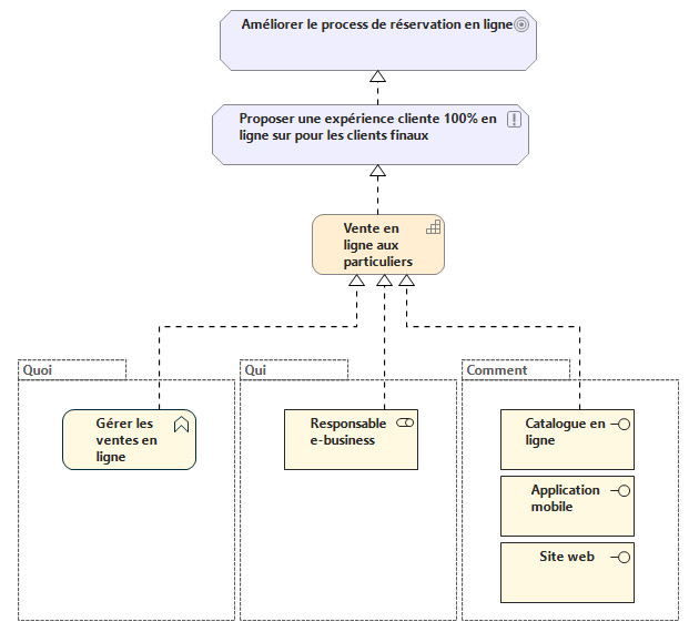
Aligner la stratégie et l'exécution
Évaluez les contributions de l’architecture d’entreprise aux objectifs stratégiques.
Obeo SmartEA facilite le dialogue entre les différents acteurs d’un projet de transformation en recentrant les échanges autours des enjeux stratégiques de l’entreprise, et en mettant en évidence les écarts à combler pour atteindre les objectifs visés.
Cet alignement stratégique favorise une exécution cohérente des projets, des processus et des organisations, accélérant ainsi la réalisation des objectifs d’entreprise.
Voir aussi
Instruire et réaliser des transformations
Modélisez l’état actuel de votre architecture d’entreprise, votre cible, et les étapes intermédiaires.
Avec Obeo SmartEA, les entreprises disposent d’une plateforme puissante pour élaborer des projets de transformation, évaluer précisément leurs impacts et gérer leur bon déroulement.
Cela permet aux organisations de naviguer avec assurance dans leurs parcours de changement, tout en anticipant les conséquences et en minimisant les risques.
Assurer la gouvernance des données
Décrivez précisémment les données de votre entreprise, et les processus de votre organisation qui y sont associés.
Obeo SmartEA offre un cadre pour modéliser les données manipulées par votre entreprise et identifier les responsabilités relatives à ces données.
En intégrant la gouvernance des données dans l’architecture d’entreprise, SmartEA assure une utilisation cohérente et sécurisée des informations.
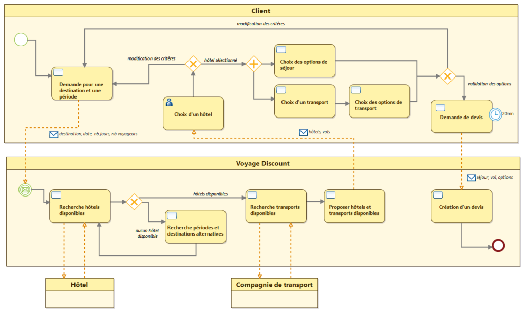
Assurer la gouvernance des processus
Cartographiez les processus de votre organisation en lien avec votre architecture d’entreprise.
En permettant de cartographier les processus opérationnels et en évaluant leur alignement avec les objectifs stratégiques, Obeo SmartEA aide les entreprises à améliorer leur efficacité.
Cela garantit non seulement une exécution efficiente de leurs activités, mais aussi une capacité à mieux faire face aux changements.