What's New in 6.1
- HTML export
- Ready-to-deploy collaborative server
- Collaborative server administration
- Fixed diagram header
- Extensible tab-bar
- Conditional graphical properties
- Bracket Edge style
- Floating license support
- Eclipse Juno (3.8) as the reference platform
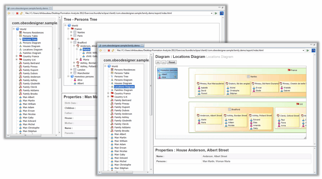
HTML export
With Obeo Designer 6.1, you can automatically export your model with its representations (diagrams, tables, trees, …) into an HTML site.
The site displays the model explorer on the left with the model elements and their corresponding clickable representations. When selecting a model element on a representation, the site displays its properties.
All the pages are generated with Acceleo templates and can easily be adapted.
This new functionality is available as an extension.
Ready-to-deploy collaborative server
A ready-to-deploy collaborative server has been released with Obeo Designer 6.1.
It can be launched very easily, without specific configuration, and supports collaboration on large models.
This server comes with an homologated multi-platform backend for high-level performances. The backend can be configured to integrate the DB system of your choice (h2, mysql, db4o, derby, hsqldb, …).
Note: this server and the administration console (see below) must be downloaded separately.
Collaborative server administration
An administration console is now available to manage the CDO server used by Obeo Designer Team Server.
This console allows you to enter commands to execute operations on the server:
- List all active repositories
- List all active sessions
- List the branches
- Export the database to an XML file
- Reset the database to a state described in XML file
- List and delete durable locks
- Stop the server
Fixed diagram header
On a sequence diagram, you can now choose to display a fixed lifeline header.
This header contains the objects corresponding to each lifeline. It is always visible, even when you scroll to the bottom of the sequence diagram.
An extension point (fr.obeo.dsl.viewpoint.diagram.headerProvider) is now available if you want to contribute this kind of header to your own diagrams.
Extensible tab-bar
The tab-bar, on the top of each diagram, provides buttons and menus to perform contextual actions on the model elements contained on the current diagram (align, hide, delete, change font, etc).
With Obeo Designer 6.1, you can now customize this tab-bar to execute specific contextual actions.
For example, to change the label of a model element (here: simple or prefixed with the name of the package)
Conditional graphical properties
Graphical styles can now be customized property-by-property (label size, icon path, border color, etc). It means that you can link only some properties to a condition, the other properties will be automaticaly inherited from the default style.
For example, a condition can be defined in order to change only the color and the size of a label.
Here is the result of this customization: the size and the color have changed only on persons with children.
With this new feature, you can more easily combine conditional styles and reuse them on different objects.
Bracket Edge style
Bracket Edge is a new style for relations which comes with Obeo Designer 6.1.
It allows you to represent relations like a measure: a vertical arrow between two segments.
It can be used on any edge of your diagrams. You can customize, the color, the style, the thickness and the ends of the bracket.
Floating license mode
To allow several users to share the same license, floating licences are now supported.
Floating licences just have to be installed on a server which can be accessed by each user.
Eclipse 3.8 as the Reference Platform
Obeo Designer 6.1 is based on Eclipse 3.8 (Juno).
It still supports Eclipse 3.6 (Helios) and Eclipse 3.7 (Indigo)
Read What’s new in Obeo Designer 6.0 to see the new and noteworthy features of previous version.