Gallery
These examples illustrate how different views on the same organization can be described with Obeo SmartEA.
Motivation Layer
Requirements

Objectives

Stakeholders

Business Layer
Location of Services

Location of Sites

Organization of the Services

Organization of a Service

Business Objects

Details of Business Objects

Data Dictionary

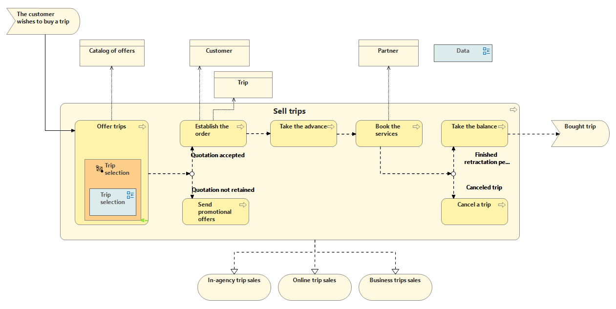
Process

Details of a Process

Application Layer
Applications

Functions of an Application

Technology Layer
Technologies of an Application

Technologies of a Machine

Deployment of an Application

Flow between Machines

Global Infrastructure

Locations and Machines
